Installation and configuration
The connector has 2 components:
- An odoo addon:All mapping logic between the Odoo and frePPLe data models is in this module. The results are accessible on the URL http://odoo_host/frepple/xml from which the planning engine will read data in its native XML data format and to which it will post the results.
- A frePPLe addon:This module gives frePPLe the capability to connect to Odoo, read the data from it, and publish back the results.It also activates additional menus in the frePPLe user interface.
The section below describes the installation and configuration of these.
Configuring the connector - Odoo side
- Install the Odoo addonThe addon code is found in the github repository https://github.com/frePPLe/odoo. Use the branch from the subfolder matching your Odoo version.The addon is also available from the odoo app store
- Configure the Odoo serverIf your odoo instance is running in multi-database mode you need to add the frePPLe addon as a server wide module. This is achieved by updating an option in the Odoo configuration file odoo.conf: “server_wide_modules = web,frepple”You can skip this step for single-database odoo configurations.
- Configure the Odoo addonThe module adds some configuration on the company. You can edit these from the company edit form or from the settings.Edit these parameters:
- Webtoken key:A secret random string used to sign web tokens for a single signon between the Odoo and frePPLe web applications. Choose a string that is long enough, random and contains a mix of lower case characters, upper case characters and numbers.
- Calendar:References a resource.calendar model that is used to define the working hours.If left unspecified, we assume 24*7 availability.
- Manufacturing warehouse:The connector assumes each company has only a single manufacturing location.All bills of materials are modeled there.
- Frepple server:URL of your frepple server.Do not include a slash at the end of the URL.
- Respect reservations:When this flag is checked, frepple fully respects the material reservations of odoo. Frepple only plans with the unreserved materials.When this flag is false, frepple plans with the full material availability regardless of any reserved quantities in odoo. The implicit assumption is that any reservations will be unreserved in odoo when needed.
- Disclose stack trace:To debug the connector and data issues it can be useful to send any connector stack traces also to your frepple server.By default this option is not active for security reasons.It is recommended to activate this option only during development or testing.
- Review time zone settingThe time zone preference of the odoo user utilized by the connector is important. Odoo sends all dates to frepple converted to this timezone, and frepple returns dates in this timezone.
- You can run a quick test of the above by opening a web browser to the URL http://<host>:<port>/frepple/xml?database=<db>&language=<language>&company=<company>. The parameters db and company determine which odoo database to connect to.After providing the login details, an XML document will be displayed with the data that frePPLe will read from Odoo.Note that sometimes, for large odoo dataset, the above link can return an error because of a timeout issue. If that is happening, you need to update parameters limit_time_cpu and limit_time_real in the odoo configuration file and increase their value.
- Odoo tuningThe frepple connector is an atypical addon that may require some adjustments on your odoo configuration. It can run for a few minutes and return a large output to the client.To accomodate this traffic, you’ll need to review:
- Assure the limit_time_cpu and limit_time_real are configured correctly in your odoo config file. If the threshold is too short, odoo will abort the connector before its done.
- When using a nginx proxy in before your odoo server, assure that the max_response_body_size allows big datasets to be returned to the client.
- We strongly recommend using a separate PostgreSQL database cluster for frepple. This is 1) because Odoo and frepple require different database tuning, and 2) you want both applications to be running fully independent.
- Connector development modeTo speed up development of the odoo connector, you can configure the connector to read the inbound and outbound files directly from github.This speeds up your developments, since it skips redeploying the connectors after each commit on your odoo connector github repository.To enable this option, you need to uncomment and edit two sections in the frepplexml.py file.You should enable this option with github repositories you can trust 100%. Using it with repositories you don’t control is a big security risk, since it allows anyone to run arbitrary code on your odoo server.
Configuring the connector - frePPLe side
- Edit the frePPLe configuration file /etc/frepple/djangosettings.py
- Assure that the “freppledb.odoo” is included in the setting INSTALLED_APPS which defines the enabled extensions. By default it is disabled.
- Update the DATABASE section such that the SECRET_WEBTOKEN_KEY setting of each scenario is equal to the web token key configured in Odoo.
- Make sure the setting MIDDLEWARE doesn’t include the “django.middleware.clickjacking.XFrameOptionsMiddleware” class.
- If frePPLe and Odoo are installed on 2 different domains (example: https://myfrepple.frepple.com and https://myodoo.odoo.com), then following lines need to be added:
CONTENT_SECURITY_POLICY = "frame-ancestors 'self' domain-of-your-odoo-server;" X_FRAME_OPTIONS = None SESSION_COOKIE_SAMESITE = "none" CSRF_COOKIE_SAMESITE = "none" # NOTE: "none", not None
Configure parameters
Some parameters need to be configured in the “admin / parameters” screen. The first 5 parameters absolutely need editing, while the remaining parameters optionally need modification.To ease deployments and improved security these settings can be configurated in the djangosettings.py file or passed as environment environments to the docker container.- odoo.url:URL of the Odoo server.
- odoo.db:Odoo database to connect to.The parameter can be left blank for odoo setups with a single database.
- odoo.user:Odoo user for the connection.
- odoo.password:Password for the connection (or even better, an API key of the odoo user).
- odoo.company:Company name for which to create purchase quotation and manufacturing orders.
- odoo.language:Language for the connection.If translated names of products, items, locations, etc they will be used.The default value is en_US.
- odoo.singlecompany:When false (the default) the connector downloads all allowed companies for the odoo integration user.When true the connector only downloads the data of the configured odoo.company.
- odoo.allowSharedOwnership:By default records read from odoo aren’t editable in frepple. You loose your edits with every run of the connector.If this flag is set to true you can override the odoo data if the source field of the overridden records is also edited.
- odoo.delta:Only sales order lines with a write date greater than current date minus odoo.delta days will be pulled. Default:999 (Pull entire demand history)For the first import, this parameter should be left to its default value (999) to import all the Odoo sales orders into frePPLe.The value of parameter odoo.delta can then be reduced to only import sales orders with a last modified date within the last odoo.delta days.The usage of this parameter can significantly shorten the duration of the import odoo workflow for companies with a significant number of sales order records.
Configuring access rights
Out of the box, the integrated solution will grant only the root and admin users access to all frepple functionality. Others users need to be explicitly granted access.
- In odoo, you allow people to access frepple by granting the “frepple user” access right.The access is not granted by default.You’ll need to switch to developer mode to edit this access right.
- All odoo users with the “frepple user” permission are automatically synchronised with frepple.Of course, you can add additional users in frepple beyond these odoo users.
- These odoo users are added to the “odoo users” group in frepple. The members of that group get complete permissions in frepple.You can change the default permissions of the group.You can also grant additional priviliges to a user beyond the privileges of the group.The permissions are only synchronized in the default, main scenario in frepple.
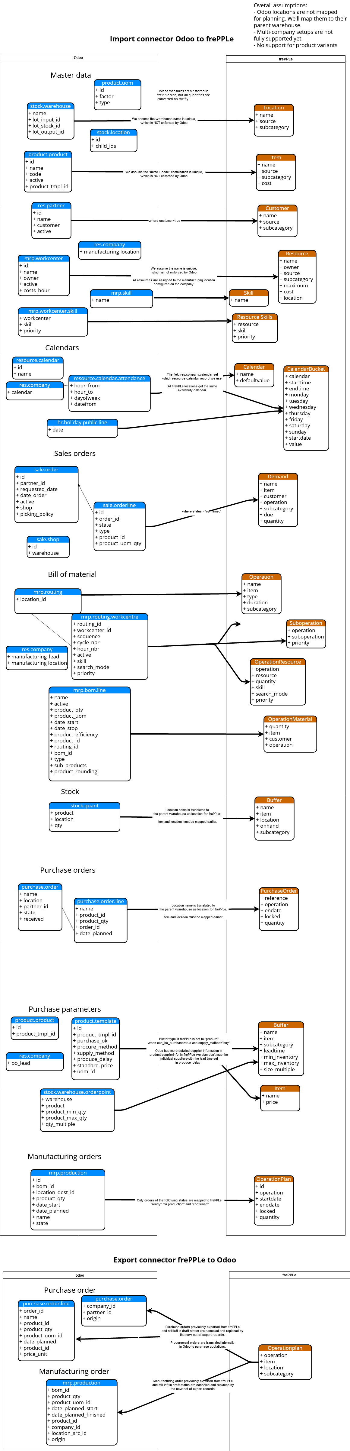
Data mapping details
The connector doesn’t cover all possible configurations of Odoo and frePPLe. The connector will very likely require some customization to fit your particular odoo configuration and the planning requirements in frePPLe.
Download technical guide (auto-generated by odoo)
Download mapping as svg image (slightly outdated)
Download mapping as a spreadsheet (slightly outdated)